SQL Server Schema Comparison

Compare SQL Server
Schemas & Generate Scripts

BaseDiff analyzes two SQL Server databases, detects structural differences and generates ready-to-use migration scripts automatically.

base-diff — sql server
$ basediff compare dev.db prod.db   Comparing SQL Server schemas... Found 5 differences   + CREATE TABLE [dbo].[audit_log] (...); ~ ALTER TABLE [dbo].[users] ADD [avatar] NVARCHAR(255); + CREATE INDEX [IX_users_email] ON [dbo].[users]; + CREATE PROCEDURE [dbo].[sp_sync] ...; − DROP TABLE [dbo].[legacy_sessions];   ✓ Migration script generated → update_prod.sql

Everything you need for SQL Server schema management

BaseDiff supports both Windows Authentication and SQL Server Authentication for seamless integration into your workflow.

Tables & Columns

Tracks data types including varchar(max), nvarchar(50), decimal(18,2). Detects nullable, default values, collation, column order and identity (seed, increment, NOT FOR REPLICATION).

Indexes

Detects CLUSTERED and NONCLUSTERED indexes, uniqueness and composite indexes with correct column order. Distinguishes primary keys from regular indexes.

Constraints

Full support for PRIMARY KEY, FOREIGN KEY (including schema, table and column references), UNIQUE and CHECK constraints. Tracks WITH CHECK vs WITH NOCHECK status and NOT FOR REPLICATION flag.

Procedures & Functions

Compares complete SQL definitions and parameter signatures including exact types and lengths. Distinguishes Scalar (FN), Inline Table-Valued (IF) and Multistatement (TF) functions.

Triggers

Detects trigger timing (AFTER / INSTEAD OF) and event scope (INSERT, UPDATE, DELETE). Tracks enabled/disabled state and full trigger body definition.

Authentication

Connect using Windows Authentication or SQL Server Authentication. Supports all SQL Server editions including Express, Standard and Enterprise.

Views

Compares complete SELECT definitions of views including schema assignment. Detects any change in view logic instantly.

Flexible Export

Export to a single file or separate files for CREATE, ALTER, DROP and data migration scripts. Copy to clipboard or save to disk.

Compare schemas in three simple steps

1. Connect databases

Configure source and target SQL Server connections. Use Windows Auth or SQL Auth.

2. Compare schemas

BaseDiff analyzes both schemas and displays differences in a clear tree structure.

3. Generate & export scripts

Review generated migration scripts, edit if needed and export to files.

See BaseDiff in action

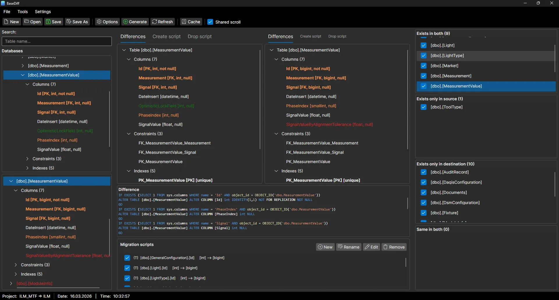
BaseDiff main window showing database schema comparison tree with SQL update scripts BaseDiff main window showing database schema comparison tree with SQL update scripts
SQL Server schema comparison — main window
BaseDiff source and target database selection dialog for SQL Server schema comparison BaseDiff source and target database selection dialog for SQL Server schema comparison
Source and target database selection
BaseDiff SQL migration script export to files including CREATE ALTER and DROP statements BaseDiff SQL migration script export to files including CREATE ALTER and DROP statements
Export migration scripts to files

Start comparing SQL Server schemas today

Download BaseDiff for free and generate your first migration script in minutes.

Download for Windows Download for Linux Download for macOS